Buried Temple
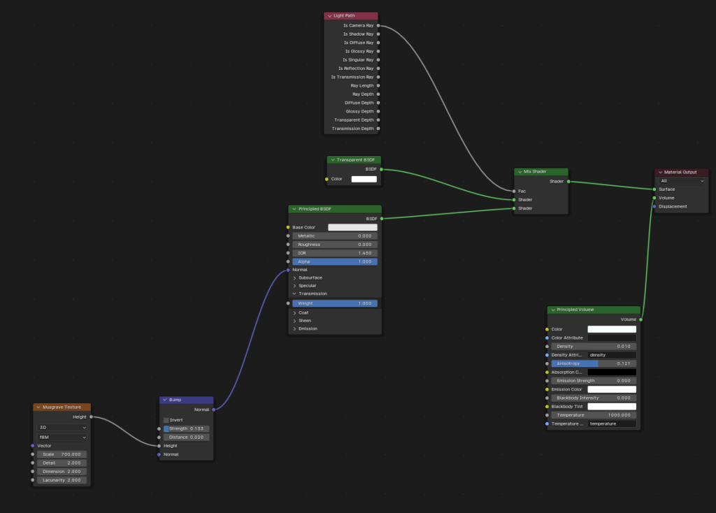
« Sous la vie trépidante de notre ville se cache un mystère perdu depuis des siècles : un temple ancien et autrefois sacré, aujourd'hui enveloppé de ténèbres et de silence, enfoui sous terre. Ce site sacré, qui était autrefois une source d'espoir et de guidance spirituelle, a été abandonné et submergé, laissé pour compte par les hommes et les dieux. »Deuxième œuvre de ma série consacrée à l'exploration environnementale.Ce projet a été réalisé à l'aide de Blender et rendu avec Cycles.
-
Visualisation & Scènes Immersives